DKDave Posted January 2, 2024 Posted January 2, 2024 I've been doing a Noesis script for the beta of Once Human. Still got a few things to do on it, but it should work for most of the models so far: Edit: Read the notes at the start of the script regarding the various files needed. once_human_mesh.zip 5
DKDave Posted January 6, 2024 Author Posted January 6, 2024 I've updated/rewritten my script to take account of some additional info in various mesh files that previously didn't work. I've also amended the code for reading the gim/mtg/mtl/pvr files - no need to move them around, the script should pick them up wherever they are in the folder structure. All you need to do is to set the base folder in the script where you extracted all of the npk archives. once_human_mesh.zip 1 2
GDL Posted January 9, 2024 Posted January 9, 2024 nice, it seems to work, one small thing is that it looks like it's grabbing the wrong UV for some meshes like the individual hair styles and human character hairs, usually the devs include many UV layouts for different effects like texture, shadows and normal maps, etc., in this example the UV doesn't match the texture:
kabinjp Posted January 10, 2024 Posted January 10, 2024 Hello friend, I am new to all this, for the script to work, do I have to unpack the npk files or does the script do everything?
DKDave Posted January 13, 2024 Author Posted January 13, 2024 On 1/9/2024 at 3:38 PM, GDL said: nice, it seems to work, one small thing is that it looks like it's grabbing the wrong UV for some meshes like the individual hair styles and human character hairs, usually the devs include many UV layouts for different effects like texture, shadows and normal maps, etc., in this example the UV doesn't match the texture: I had some issues with the hair meshes - it seems like they're the only ones that have 2 sets of UVs, but the first set doesn't give anything looking like a proper UV map. Either that or it's different somehow. Still a few issues in the format to iron out ...
DKDave Posted January 13, 2024 Author Posted January 13, 2024 On 1/10/2024 at 10:44 PM, kabinjp said: Hello friend, I am new to all this, for the script to work, do I have to unpack the npk files or does the script do everything? Yes, you have to unpack the npk archives first. You can use my QuickBMS script here: https://github.com/DKDave/Scripts/tree/master/QuickBMS 2
GDL Posted January 16, 2024 Posted January 16, 2024 On 1/12/2024 at 6:34 PM, DKDave said: I had some issues with the hair meshes - it seems like they're the only ones that have 2 sets of UVs, but the first set doesn't give anything looking like a proper UV map. Either that or it's different somehow. Still a few issues in the format to iron out ... yeah, I've seen some meshes from other games that implement different uv channels for different mappings (shadows, highlights, texture, normals, etc), it could be something similar for these.
bluur Posted July 14, 2024 Posted July 14, 2024 This is an old post, sorry to bother you. While I can see the model on Noesis, I cannot see the textures. They come in PVR Format, what should I do? I would be glad if you help. 1
GDL Posted July 15, 2024 Posted July 15, 2024 (edited) The plugin can extract textures but only for visible models it seems (at least right now), but it can't preview or extract ONLY the textures, if you want to do that you can register for free and get the specific tool to do it here: https://developer.imaginationtech.com/solutions/pvrtextool/ Edited July 16, 2024 by GDL
God Posted July 31, 2024 Posted July 31, 2024 So I managed to get the QuickBMS script to work for exporting the .npk files yet when I open the .mesh files within Noesis it says "This file type cannot be previewed, but my be exportable." so when I export the .mesh into .obj or .fbx it's still not viewable in Blender. I don't understand what I am doing wrong.
RandyBanks Posted July 31, 2024 Posted July 31, 2024 (edited) 58 minutes ago, God said: So I managed to get the QuickBMS script to work for exporting the .npk files yet when I open the .mesh files within Noesis it says "This file type cannot be previewed, but my be exportable." so when I export the .mesh into .obj or .fbx it's still not viewable in Blender. I don't understand what I am doing wrong. So I just did the same. You need to extract every single .npk file. Some meshes still do not work, but i'd say 99% do. Extracting is a different story, when extracting the UVMap which is exported is not the correct one which makes the textures basically unusable. Edited July 31, 2024 by RandyBanks
Miss Posted August 8, 2024 Posted August 8, 2024 Can I convert .rawanimation file to.abc or another blender readable format?
Dabbius Posted August 17, 2024 Posted August 17, 2024 Anyone been able to decompile the .pyc files? Im just trying to find the game data to make some online tools. Thinks like armor stats and rolls etc. Along with ui images for items. They have this thing locked down. I was able to unpack the .npk files and the script.npk is the juice with all the game stuff but i cant get the .pyc decompiled
Champs Posted August 22, 2024 Posted August 22, 2024 On 1/13/2024 at 1:35 AM, DKDave said: Yes, you have to unpack the npk archives first. You can use my QuickBMS script here: https://github.com/DKDave/Scripts/tree/master/QuickBMS your script unpack only one .npk archive, can you update it for unpacking all .npk directly ? or what we need to add on your script ?
koabehr Posted August 29, 2024 Posted August 29, 2024 (edited) On 8/22/2024 at 6:17 AM, Champs said: your script unpack only one .npk archive, can you update it for unpacking all .npk directly ? or what we need to add on your script ? open notepad, copy and paste the below script, then save as extract_all.bat and ensure that in the dropdown, you select all files, not txt. then open command prompt, navigate to where you saved this file, then type extract_all.bat and hit enter. it should utilize OP's script and quickbms and run through extracting all .npk files. it might pop up a few times that there are duplicates, i just type "s" and hit enter each time. oh one more thing, you'll want to adjust the script below to include the exact directories of where your files/folders are. @echo off setlocal enabledelayedexpansion set "QUICKBMS_PATH=[path to where you saved quickbms]" set "SCRIPT_PATH=[path to where you saved OP's script]" set "INPUT_DIR=[path where you have your game files located, like steam location, where the .npk files are]" set "OUTPUT_DIR=[path to the file folder you want the extracted files to go]" for %%F in ("%INPUT_DIR%\*.npk") do ( echo Extracting %%F "%QUICKBMS_PATH%\quickbms.exe" "%SCRIPT_PATH%" "%%F" "%OUTPUT_DIR%" ) echo Extraction complete. pause Edited August 30, 2024 by koabehr 1
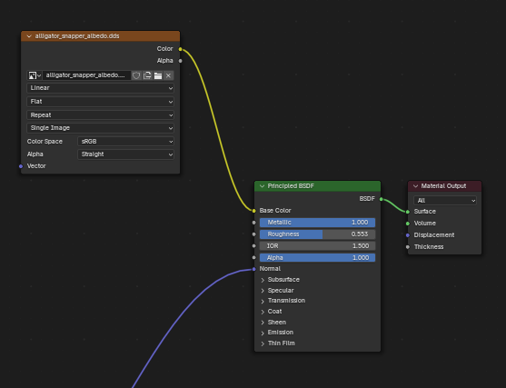
koabehr Posted August 30, 2024 Posted August 30, 2024 for anyone struggling with seeing the texture on the mesh, export the mesh in noesis as .fbx, locate the texture which is usually in the "tex" folder, pull that up in pvrtextool, then save as .dds open up the .fbx file in blender, go to shading, down at the bottom press shift+a, go to texture, image texture, then import the .dds texture file and connect the node to "Base Color" in the "Principled BSDF" node bam. texture applied
Kingsh00 Posted September 5, 2024 Posted September 5, 2024 (edited) Hey Guys! I'm trying to open the extracted .mesh archive, but I simply can't! I have installed everything (included but not limited to: "Joro Dox", 4 blender pluguins, "3ds max", "Cocos Dashboard", "AssimpView", "Noesisv4474" and go on...) you could imagine lol, but the 2 main ways to get the models failed to me. I already had extracted the archives with "quickbms", it worked I think! The first of the errors are, the Ogre returns to me the message: "OGRE EXCEPTION(2:InvalidParametersException): Header chunk didn't match either endian: Corrupted stream? in Serializer::determineEndianess at G:/SDK/OgreMain/src/OgreSerializer.cpp (line90)". And the second problem is that "Noesisv4474" simply don't want to open the .mesh format. I spent all day, please I beg, can someone give me a hand? UPDATE: I saw the latest "once_human_mesh.zip" posted on the top, but i didn't figured out how to use the pluguin. I already changed the name of the extraction folder in the ".py" pluguin file, but I don't know what to do now. Edited September 5, 2024 by Kingsh00
Miss Posted September 7, 2024 Posted September 7, 2024 Can I reverse the process and convert a .fbx format to a .mesh format?
Rizla Posted September 9, 2024 Posted September 9, 2024 (edited) On 8/17/2024 at 5:01 PM, Dabbius said: Anyone been able to decompile the .pyc files? Im just trying to find the game data to make some online tools. Thinks like armor stats and rolls etc. Along with ui images for items. They have this thing locked down. I was able to unpack the .npk files and the script.npk is the juice with all the game stuff but i cant get the .pyc decompiled Even using pycdc on Linux it's a no-go. That's my usual go-to for any .pyc above python 3.7 but decompiling compiled python after 3.7/8 is notoriously difficult. Looking at when a patch gets merged, the .npk's don't get a file modified date, it looks like the files are split in Once Human/Documents/patch_ppk/ with a .ppk key file, has anyone got any experience with this? Edited September 9, 2024 by Rizla
hicham_shelby__ Posted September 15, 2024 Posted September 15, 2024 (edited) noesis can't open the mesh format anymore (fixed it) Edited September 15, 2024 by hicham_shelby__
Sam2748 Posted September 25, 2024 Posted September 25, 2024 On 9/15/2024 at 3:06 AM, hicham_shelby__ said: noesis can't open the mesh format anymore (fixed it) I'm having the same issue. How did you fix it?
Champs Posted September 28, 2024 Posted September 28, 2024 anyone have find the right file for the world map ?
lolsdarkwizard Posted October 29, 2024 Posted October 29, 2024 (edited) Awesome work! First time exploring all this and you've made it very easy for me with the bms script and the noesis script. Note: for those that are struggling with the textures, make sure you edit the py file and put in the extraction folder root. Also, be sure to include the trailing backslash! Edited October 29, 2024 by lolsdarkwizard
Recommended Posts
Create an account or sign in to comment
You need to be a member in order to leave a comment
Create an account
Sign up for a new account in our community. It's easy!
Register a new accountSign in
Already have an account? Sign in here.
Sign In Now